问题
由于之前Windows 7 EOS到期的时候我正好放假不在公司,所以公司的电脑还是Windows7,昨天有人提醒了一下我才知道要升级,今天将一个 Windows 7 的PC升级到 Windows 10,但是在升级后使用Chrome的时候,Chrome一打开就出现崩溃,
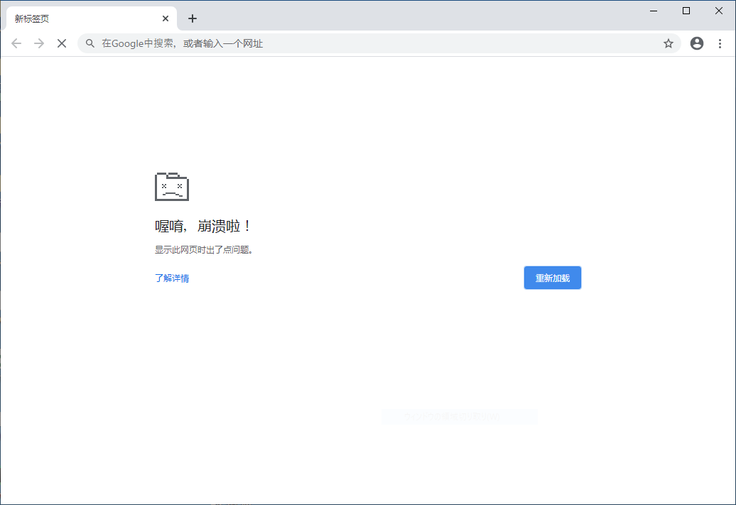
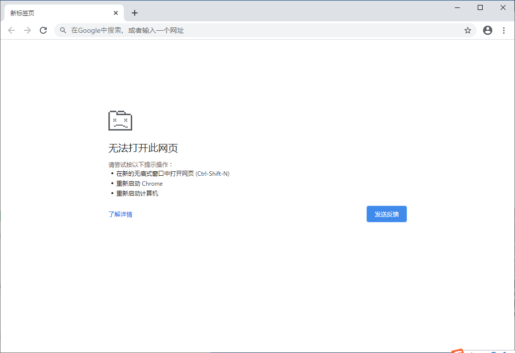
如下图所示:

打开新标签页也是


在备份Chrome的用户资料,卸载Chrome重装后还是出现以上问题。
原因
在查找资料后,根据赛门铁克提供的资料知道了以下版本的OS或者浏览器会出现这种情况。
这是由于Google Chrome(chrome.exe)和Microsoft Edge Chromium已启用Microsoft的代码完整性功能。 Chrome / Chromium的此功能和SEP的应用程序控制不兼容。
环境
- 浏览器版本
- Google Chrome 78.0.x (2019 年 10 月)
- Google Chrome 79.0.x (2019 年 12 月)
- Microsoft Edge Chromium 78.0.x
- Microsoft Edge Chromium 79.0.x
- 搭载了 SEP 的 Windows Server 2016 と Windows 10 RS1
- 装有 14.2 以前版本 SEP 的 Windows OS
出现的错误
Google Chrome浏览器:
查看此网页时出现问题。
Microsoft Edge Chromium浏览器:
该页面无法显示。
解决方法
赛门铁克提供的解决方法
升级SEP
对于Windows 10 Creators Update 1703或更高版本以及Windows Server 2019,请升级到Symantec Endpoint Protection 14.2.x以解决与Chrome的任何不兼容问题。
对于以下操作系统,需要更新Symantec Endpoint Protection以支持应用程序控制的代码完整性:
Windows 10 Anniversary Update 1607版 Windows 10 Enterprise 2016 LTSC Windows Server 2016 此更新将包含在将来的产品版本中。该文档将在有可用更新时进行更新。
如果SEP无法升级,或者操作系统是上面列出的操作系统之一,则通过添加Chrome(Chrome.exe)和/或Microsoft Edge Chromium(MSEdge.exe)的应用程序控制例外,您可以解决问题。
总而言之就是升级SEP,不然就用另一种方法
禁用代码完整性
另一种解决方法是在禁用代码完整性的情况下运行Chrome。
在Chrome快捷方式添加下面的启动标签。
Chrome.exe --disable-features=RendererCodeIntegrity
或者,将以下注册表值设置为0:
Key:HKLM\Software\Policies\Google\Chrome
Name:RendererCodeIntegrityEnabled
Type:DWORD(32bit)
Value:0
这样的话,通过这个快捷方式启动的Chrome就没问题了。
网友提供的临时性解决办法
在查找了一圈,Google Chrome 帮助中心这个问题找到可以用以下方法临时解决。 > 78.0.3904.70で、同じ症状発生しています。 一度発しすると「設定」等も開けないため アップデートやバージョン確認もできなくなります 約4000台の管理下で10台以上発生してきております。 バージョンアップが進むと広がりそうです。 > > 【暫定的な解決方法】 > ①起動ショートカットのオプションに「–no-sandbox」を追加 > > ②旧バージョンへ入れなおす > 76.0.3809.100での動作を確認、ただし再度アップデートかかると再発します。 > > 【検証したOS環境】 > win10 1709 1803 どちでも発生 > win8 発生せず > > 【追加検証】 > アドオンなどを入れてないシンプルな状態でも発生を確認
在桌面的Chrome的快捷方式右击点击属性,在源文件路径的最后添加以下启动选项--no-sandbox
也就是路径为:
"C:\Program Files (x86)\Google\Chrome\Application\chrome.exe" --no-sandbox
如图所示:

然后就可以打开Chrome了。